中心議題:
- 全彩LED視頻顯示屏的結構
- LED顯示屏的LED驅動器解決方案
解決方案:
- 采用LED驅動器STP1612PW05提升全彩LED顯示屏性能
從單色顯示屏到全彩顯示屏,LED解決方案被廣泛用于市場需求和復雜程度不同的路標指示牌、廣告顯示屏、戶內外視頻顯示屏等。本文主要論述全彩LED視頻顯示屏的主要技術要求,以及如何實現所需的性能。
全彩LED視頻顯示屏
全彩LED視頻顯示屏是能夠以數百萬種顏色顯示影像和動畫的顯示屏。LED顯示屏應用場景包括體育場、建筑外觀、購物中心、電視演播室。大型LED顯示屏被用于播放廣告和資訊,重播體育賽事或音樂會。
圖1 是LED顯示屏結構簡圖。

圖1:LED全彩視頻顯示屏簡圖
不同類型的視頻信源提供的視頻輸入信號經過處理后被送入LED顯示屏。
整個顯示屏通常由若干個正方形或矩形的點陣組成,每個點陣又由若干個像素組成。每個像素由RGB (紅、綠、藍)LED燈管組成,通過混合這些LED的燈光顏色,就可產生所需的像素信息。LED驅動器相當于被處理后的視頻數據與RGB LED發出的彩色燈光之間的接口(圖像就是由這些彩色光線構成的)。
從大型LED視頻顯示屏的目標應用考慮,我們很容易意識到畫質所扮演的重要作用。這個概念包含幾方面的內容:
- 原始圖像的信號質量以及數據處理能力是取得良好畫質的前提條件。
- 顯示屏的大小、分辨率高低、像素間距和LED選擇是決定人眼感受到的畫質的關鍵參數。
- 需要選擇一個適合的LED驅動器,能夠把處理后的圖像數據轉換成所需的彩色和動畫效果。
鑒于本文的目的是描述LED顯示屏的LED驅動器解決方案,我們將在以下的章節重點介紹上面提到三方面內容的最后一點。
LED顯示屏對LED驅動器的要求
在彩色和動畫方面,為取得優異的畫質,需要整合多種不同的功能:高幀率、高刷新率、顏色還原精度等。
不過,顯示屏的質量不僅指圖像本身,還指解決方案的整體質量,例如,抗干擾性和可靠性。
因此,所有的彩色LED顯示屏需要選擇技術精密的LED驅動器:
- 良好的顯色性取決于每個RGB(以及每個顏色)的有效亮度:有效亮度越高,顯示的顏色越豐富。合理而精細地控制亮度需要利用PWM調光技術控制大量的亮度。
- 高幀率和高刷新率需要高速率地處理大量數據。LED驅動器可利用高頻串口和靈活的數據格式管理功能滿足這些要求。
- 一支或多支LED燈管失效會影響像素顏色的精度,危及影像的整體視覺效果,影響系統的畫質。讓顯示屏保持理想視覺效果需要一個可靠的LED失效條件檢測方法。
[page]
全彩視頻顯示屏LED驅動器解決方案
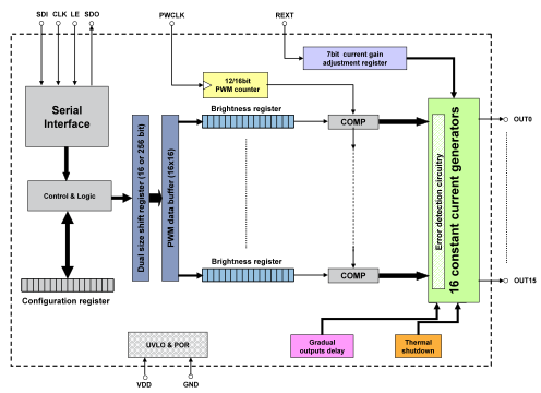
意法半導體擁有各種顯示器和數字標牌LED驅動器產品,其中STP1612PW05 (見圖 2)是意法半導體為全彩LED視頻顯示屏專門研制的LED驅動器。
這款產品是一個16通道LED驅動器,內置一個高頻串行數據接口。每路通道的最大輸出電流為60mA,可以通過一個外部電阻器調節輸出電流,使用一個8位增益寄存器可以精確調節256級灰度。
在更低的電流下提高電流精度(通道之間典型值 ± 1.5% )符合LED技術的發光效率改進要求。實際上,高能效LED的問世讓顯示屏制造商能夠使用更低的電流LED驅動器取得相同的亮度。
該產品為每路輸出通道配備了獨立的可調PWM亮度控制功能。眾所周知的PWM調光功能在LED色彩保護方面的優勢以及4096(12位)或65536(16位)級可調亮度,最終可使色差和畫質得到明顯改進。
此外,為進一步提升調光控制功能,該產品還采用了Scrambled PWM模式。PWM總周期基本上覆蓋了很多刷新周期,效果就是像提高調光頻率而保持調光分辨率不變,從而降低畫面閃動。
STP1612PW05內置串行接口符合顯示屏的高速數據速率和數據格式靈活性要求:數據發送時鐘頻率可高達30MHz,采用16x16位格式(若亮度選擇4096級,數據格式為6x12位)或壓縮度更高的256位格式。
正如前文提到的,一個抗干擾性強且可靠的LED驅動器可大幅提升系統的總體質量。
當發現失效的LED燈管(開路或短路)時,STP1612PW05 會把檢測結果通過串行接口送到微控制器,從而避免相關像素的顏色變化或關閉,保護圖像的一致性。

圖2 :STP1612PW05結構簡圖
在一幀視頻圖像開始時所有的LED燈管同時導通,這會產生上升斜率很大的涌流,這意味著需要很大的輸入電容,寄生通道會產生振蕩,系統產生噪聲。把四路連續輸出組成一組(第1組OUT0、OUT1、OUT2和OUT3;第2組從OUT4到OUT7;按照這個順序排列下去),每組之間連續延時40ns,使輸出通道的導通時間錯開,這樣可以大幅降低涌流。
因為任何原因(線路斷開)導致PWCLK時鐘信號不存在(PWM計數器時鐘信號,用于進行PWM調光控制),這會讓顯示屏上的所有LED無限期地導通。
除影響圖像正確顯示外,這種意外事件還會燒毀或損壞LED燈管。STP1612PW05內置可以激活PWM時鐘超時斷開的保護功能:當PWCLK信號消失1秒以上時,信號發生器將被強制關閉。
[page]
應用示例
實現目標亮度的LED正向電壓與可設置的電流隨著LED顏色不同而變化:在紅光、綠光和藍光三種顏色LED中,紅光LED的正向電壓最低,藍光LED的驅動電流最低。因此,建議每種燈光顏色使用不同的驅動器。
圖3 描述了一個采用STP1612PW05實現的應用示例。

圖 3:通過STP1612PW05驅動一個全彩LED顯示屏點陣的設計簡圖
每個顯示屏點陣是由16個像素組成,每個像素是由4支彩色LED燈管(1支紅的、1支藍的、2支綠的)組成。
16支相同顏色的LED由一顆STP1612PW05驅動。
LED電源電壓(VLED)的選擇是在幾個通常是對立的需求之間的一種平衡考量。
VLED 電壓應該足夠高,使LED能夠保持正確的通態,但是應最大限度地降低LED驅動器的電流發生器的電壓降,否則會引起無用的功耗,并導致芯片和系統過熱。
顯然,紅光 、綠光和藍光共用一個VLED電壓并不是最佳的解決方案。理想的解決方案是優化LED電源電壓,把LED燈管的電壓軌分開可以取得理想的效果。
這需要合理地驅動所有的LED燈管,同時節省電能。
結論
全彩LED視頻顯示屏的高質量要求給設計人員選擇適合的LED驅動器選帶來新的挑戰。
卓越的顏色還原性能和視頻失真最小化是這些應用的基本要求。
意法半導體專門為全彩視頻顯示屏定制的LED驅動器是一個高質量的解決方案,能夠滿足全彩視頻顯示屏的技術要求。





